鱼C论坛

 找回密码
 立即注册
查看: 695|回复: 1

小白初学小白问题求教!

[复制链接]
发表于 2018-4-9 15:58:29 | 显示全部楼层 |阅读模式

马上注册,结交更多好友,享用更多功能^_^

您需要 登录 才可以下载或查看,没有账号?立即注册

x
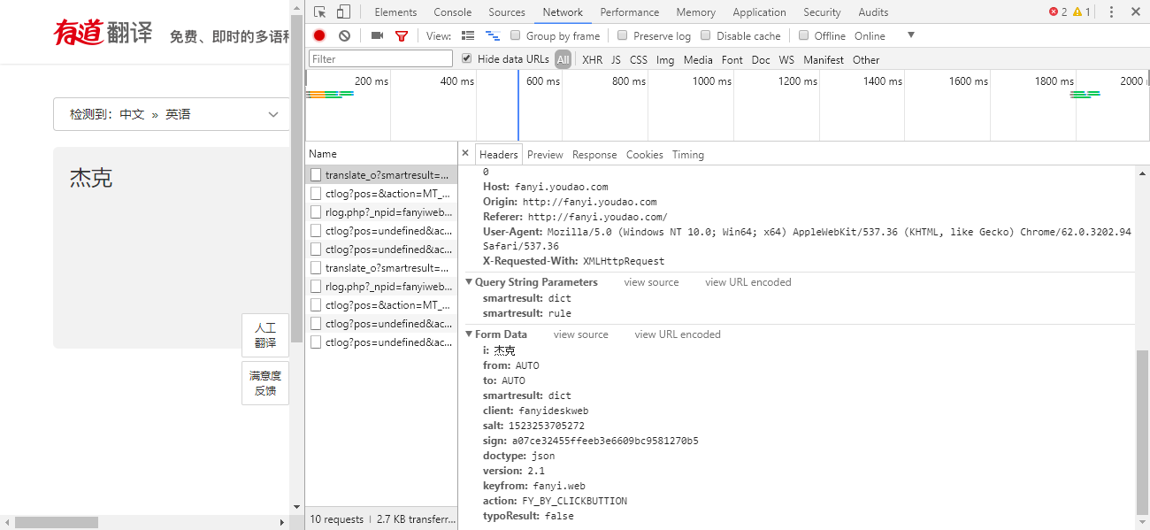
在看小甲鱼爬虫视频的时候
自己动手操作的和教学的不太一样,求教,怎么识别哪些部分要存入字典?

微信图片_20180409155416.png

微信截图_20180409155623.png

小甲鱼最新课程 -> https://ilovefishc.com
回复

使用道具 举报

发表于 2018-4-9 16:02:46 | 显示全部楼层
Form Data那块,里面有个是你要翻译的内容,这里看应该是 “杰克”,也就是你那里的对象 content
小甲鱼最新课程 -> https://ilovefishc.com
回复 支持 反对

使用道具 举报

您需要登录后才可以回帖 登录 | 立即注册

本版积分规则

小黑屋|手机版|Archiver|鱼C工作室 ( 粤ICP备18085999号-1 | 粤公网安备 44051102000585号)

GMT+8, 2025-12-29 06:53

Powered by Discuz! X3.4

© 2001-2023 Discuz! Team.

快速回复 返回顶部 返回列表